
应用版本v1.1.6 安卓版
应用类别生活服务
应用大小39.0M
更新时间2026-03-10 17:29
应用星级
运行环境Android





《宁夏掌上登记市监局app》是一款宁夏本地民众生活办事必备的工商登记应用,为方便大家更好的办理工商登记企业办事流程所设计,将线下整体的办公办事服务转移到了线上,大家有想申请营业执照或是年审认证的,都可以通过它来操作完成,方便大家更好的办理各项手续。
宁夏掌上工商App是财税领域专业人士的网上家园,宁夏掌上工商App下载App平台致力于通过互联网技术解决企业、财税从业者、社会公众的财税业务、专业内容、行业资讯等各方面的问题。
第一步:名称登记完成后,可在名称登记页面直接进入设立登记,进行信息录入,如下图所示:

进入设立登记后,根据不同市场主体类型登记录入相应登记信息,点击下一步直至最后一步

第二步:点击“保存并下一步”直至最后一步签名


租赁合同和其他相关资料、签字后的企业名称自主申报承诺书及企业名称告知书拍照上传至设立登记其他相关材料。
登记信息录入完成后,预览电子文档,进行签名和实名认证并提交,签名点击步骤如下图所示:

第三步:点击“立即签名”后,进入签名方式,在乐乐游戏下载安装本软件,下载成功后再进行“扫码签名”


下载宁夏掌上登记APP需使用安卓系统手机的浏览器进行扫码下载,掌上工商APP下载好点击进行实名认证和签名。(直接扫码签名,不用进行登录)

签名后记得点击“提交”

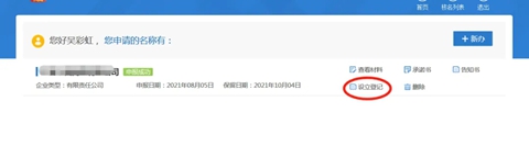
第四步:设立进度查询,设立登记提交后,用户可在业务里点击“查看信息”进行设立登记进度查看,如下图所示:

注销前准备材料:
1、清税证明(政务大厅税务窗口)
2、经营者身份证
3、营业执照正副本
第一步:打开百度输入网址:http://scjg.nx.gov.cn

网页下拉找到“快速入口”,点击《宁夏企业开办“一网通办”服务平台》

第二步:点击右上角“登录”

第三步:选择“新用户注册”账号

第四步:注册成功后登陆,选择“我要注销”


第五步:点击“新办”,填写营业执照信息

第六步:注销原因选择“停止经营”,其他三项选否点击下一步
第七步:注销方式选择“普通注销”,点击我已知晓并提交
第八步:点击开始办理,跳转下一页
清税证明打印后,点击已清理完毕,保存并下一步
第九步:上传电子版材料:身份证正反面、营业执照、清税证明,完成后点击保存。
第十步:点击“立即签名”,选择扫码签名
第十一步:签名成功后,点击提交,完成申请,等待审核通过。
宁夏掌上登记的用户名通常是手机号码。在注册时,用户需填写手机号作为用户名,并设置密码、确认密码、姓名、身份证号、邮箱等信息完成注册。
信息中心:实时推送公共类、业务类信息及系统消息,确保用户第一时间掌握最新政策动态与服务通知。
社会保障查询:支持社保登记、缴费明细、医保账户余额及收支明细的快速精准查询,数据更新同步无延迟。
社会保障卡服务:提供个人社保卡信息查询、在线挂失及补办功能,强化卡片管理便捷性与安全性。

grok下载安卓版v1.1.38-release.00 官方最新免费版
生活服务 / 51.0M / 2026-03-06
Grok4中文版官方免费下载安装v1.1.38-release.00 国际中文版
生活服务 / 51.0M / 2026-03-06
南京远驱老款app历史版本下载(远驱电控)v2.8.1 安卓版
生活服务 / 63.7M / 2026-01-21
gemini3.0下载安卓安装包v1.0.869192867 安卓版
生活服务 / 5.2M / 2026-03-05
大疆虚拟飞行模拟器下载(DJI Virtual Flight)v1.17.4 安卓版
生活服务 / 1.85G / 2025-10-11
南京远驱控制器app官方版下载(远驱电控)v2.8.1 安卓版
生活服务 / 63.7M / 2026-01-21
vneid免费安装中文版v2.2.6 安卓版
生活服务 / 64.1M / 2026-03-05
内蒙古人社app官方下载v6.24 最新版
生活服务 / 43.7M / 2025-12-03
生态护林员巡护软件安卓版(青海巡护)v1.0.1.018 手机版
生活服务 / 59.9M / 2026-01-27
微思应用商店手表版apk下载官方正版v2.2 安卓版
生活服务 / 6.6M / 2025-08-29
选择头像: